JProfiler提供中文本地化。更多信息请参见此处Flag
JProfilerは日本語ローカライズに対応しています。詳しくはこちらをご覧ください。Flag
JProfiler는 한국어 현지화를 지원합니다. 자세한 내용은 여기를 참조하세요.Flag

JProfiler – the Leading Java Profiler for Deep JVM Analysis

JProfiler bridges high-level analytics and low-level JVM data, delivering unmatched insights to solve your toughest performance problems, memory leaks, threading issues, and higher-level problems in technologies like JDBC, JPA, and more.

Background artwork
Background artwork
Background artwork
Background artwork

Why JProfiler?

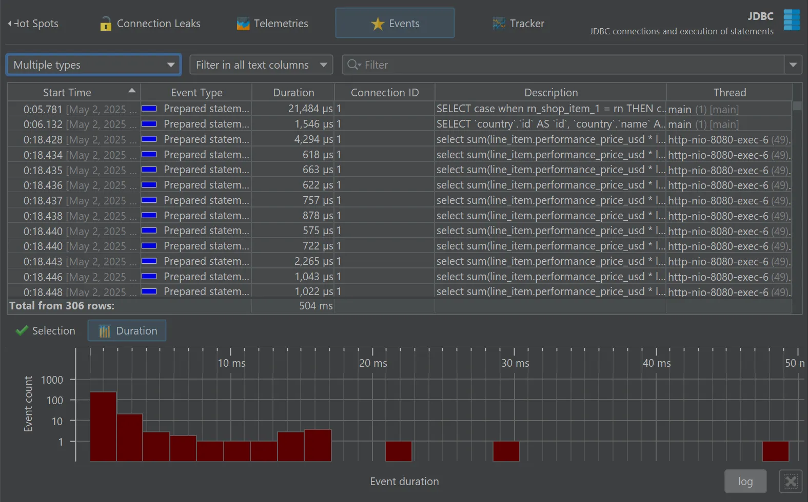
Deep insight into JDBC and JPA

Database calls are a top source of performance issues. JProfiler helps you find and fix them in record time.

Built-in support for Kubernetes and Docker

Profiling JVMs in containers is hard. With JProfiler, just select them in the UI without any setup headaches.

Zero-configuration remote profiling

All you need are SSH credentials to profile remote JVMs. No remote installation required.

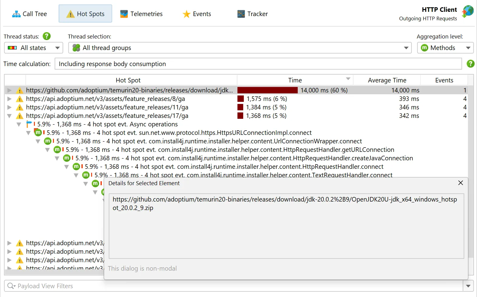
Advanced profiling of HTTP calls

JProfiler is the tool for analyzing HTTP performance. It covers incoming and outgoing calls, even across JVM boundaries.

Excellent support for Spring and JEE

JProfiler understands Spring and JEE components, combining high-level context with low-level method call data.

... and much more

MongoDB performance analysis

One of JProfiler's high-level probes measures MongoDB calls. You’ll solve problems much faster than with simpler profilers that only show method calls.

Profiling Kafka message flows

Probes for Kafka producers and consumers give you event-based and aggregate data to debug Kafka operations and fix performance issues quickly.

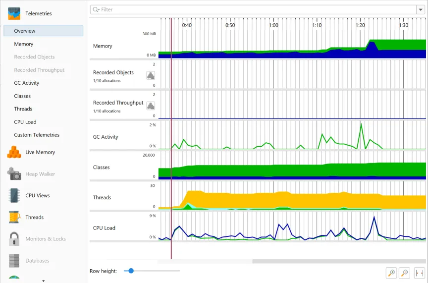
Live profiling data

With JProfiler, you don’t have to record everything before you see results. The UI shows profiling data live, wherever feasible.

Profile from your IDE

JProfiler offers IDE plugins for IntelliJ IDEA, VS Code, Eclipse and NetBeans. Start profiling sessions with a single click and automatically focus on your own code.

Offline profiling and triggers

Profiling without a UI is easy with offline profiling. Use the trigger system or API to record data and save snapshots automatically.

Snapshot comparisons

Save and compare profiling snapshots to understand performance changes across profiling runs.

Use the heap walker to find memory leaks

Tracking down memory leaks is hard. JProfiler’s heap walker makes it easy with the most advanced memory analysis tool available.

Full support for HPROF and PHD

Analyze native memory snapshots from the HotSpot JVM (HPROF) and OpenJ9 (PHD) directly in the heap walker.

Full support for JFR

Record and analyze JFR snapshots with the full power of JProfiler. Ideal for production environments.

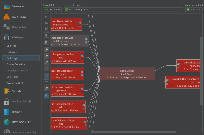
Local request tracking

Follow calls across threads with support for Executors, virtual threads, AWT, SWT, Kotlin coroutines, and more.

Remote request tracking

Track calls across JVM boundaries, including HTTP, RMI, gRPC, web services, and remote EJBs.

Easily create custom probes

Define custom probes directly in the UI with scripts. For advanced use cases, use the embedded or injected probe APIs.

Save time and money with JProfiler

The cost of JProfiler is amortized incredibly quickly

Artwork
Shorten Development Times

Boost your productivity with the best profiling tool on the market. With JProfiler, you’ll be able to

  • Focus your time on business logic
  • Fix performance and memory issues where it actually matters
  • "Do things that don't scale first, and improve later" — Paul Graham
Artwork
Lower Cloud Costs

Many of our customers have cut their cloud costs in half. With JProfiler, you’ll be able to

  • Optimize resource usage
  • Reduce data transfer rates
  • Minimize CPU and memory requirements
Artwork
Reduce Production Outages

When production goes down, every second counts. With JProfiler, you’ll be able to

  • Profile live systems using powerful remote attach functionality
  • Debug isolated cases in real time with advanced probes
  • Analyze post-mortem snapshots like JFR and HPROF with the full power of JProfiler

What our users are saying

30000+ customers around the globe and 75%+ of all Fortune 500 companies use JProfiler.

“I recently evaluated JProfiler to identify some performance issues in an app I'm working on in my current consulting gig. I had been banging my head against the wall trying to get tools like VisualVM working against the IBM JVMs that the client uses and then I tried JProfiler. With the IDE plugin support it provides, it just worked and in the last day or so, I've been able to easily identify sources for all our major performance problems.”

Evan Easton
Consultant

“What started out as a search for a memory leak and a trial of JProfiler turned out to be the find of a year. Not only did we find our memory leak, we got started in only minutes of setup work, found slow background processes, reduced server costs and tuned our software to make it faster and more responsive. All this in just a week and a free trial. Given the results it seemed obvious we should add JProfiler to our tool chain!”

Gregg D. Harrington, Owner
CarrierSoft

“I have evaluated lots of Java profilers. Yours is simply FAN-TA-STIC!. I love the 'live' views and auto-updated profiling information. JProfiler is also the only profiling tool to reliably report time spent in JNI calls, which is very valuable in our Java applications which are JNI intensive.”

Cyrille Maucci
Hewlett-Packard

Watch screencasts

We're publishing screencasts for JProfiler in our blog for important use cases and for new features.